An example of creating an automatic discount "Every Nth Dish Free" is described in this article.
At the Restaurant there is a promotional offer – each fifth Fruit Salad (5th, 10th, 15th etc.) in an order is provided free of charge. The discount must be applied automatically at the cash register.
Manager Station Settings:
Create a group and classification in the Directory of Menu Classifications (Menus > Menu Classifications) for menu items covered by the rule – Every Fifth Free. Add the required dishes to the created classification. Only one dish was added here – Fruit Salad.

Directory of Menu: In the properties of the Fruit Salad menu item, under the Classification group, select the desired category "Every Fifth Free" from the created group Promotion.

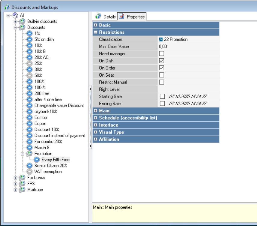
Directory of Discounts & Markups: Create a discount. In the Restrictions group of the created discount’s properties, enable its effect both on dish and on order.

Discount Details Properties: Select the appropriate category "Every Fifth Free".

Next define the quantity mode (Qty Mode field in the Restrictions group):
- For All – the discount will apply to all menu items belonging to the selected category. If a minimum quantity is specified, then the discount will take effect once this minimum quantity is reached. For example, if the minimum quantity is five, then upon reaching five units of the menu item, the discount will be applied to the entire sum for that menu item and subsequent orders of this menu item will also receive the discount.
- For All After N-th – the discount will apply to all menu items of the chosen category starting from the N+1 unit onwards.
- For Each N-th – the discount will apply to every N-th menu item within the selected category. For example, if the minimum quantity (N) equals 5, then the discount will apply to the 5th, 10th, 15th, etc., menu items.
- Only on N-th – the discount will apply exclusively to the N-th menu item of the selected category. For example, if the minimum quantity (N) equals 5, then the discount will apply solely to the 5th menu item.
Select "For Each N-th" option for this scenario. Set Min. Quantity equal to 5.

Proceed to the Usage of Discounts directory and opt for automatic usage.

Cash Register Configuration:
Place an order and ring up five servings of the Fruit Salad menu item. Instead of charging for the fifth serving, an automatic discount equivalent to the cost of the dish – in this case 150 rubles – will be applied. The 5th menu item eligible for the discount appears as a separate line entry.

Subsequent orders are displayed in a new row. If after adding one order of the same menu item, you select that row and continue ordering more servings, additional servings will update the existing row’s quantity. However, if no selection is made, each new addition of the menu item will appear as a distinct row entry.
