Creation of a Discount
To implement discounts at the cash register, they first require proper configuration. Creating a discount involves establishing three components:
Payment-related discounts are unavailable when the discount redistribution option is activated.
Creation of a Discount Type
- Navigate to the menu Money > Discounts & Markups.
- Click the right mouse button on the All group to open the context menu and select New Discount Type.
- Assign a name to the newly created discount type and change its status to Active.
If you wish to create a sub-type of discount, right-click on the parent type's title and choose New Discount Type, then give it a name and activate it. - Save the changes.
Creating a Discount
- Select the desired discount type.
- Proceed to the Discounts/Markups tab.
- Right-click inside the field and choose New Discount or New Markup.
Fill out the discount properties.
A discount cannot be moved to the "Active" status until its detaillevel have been created. Leave the discount in draft mode or marked as "Inactive."

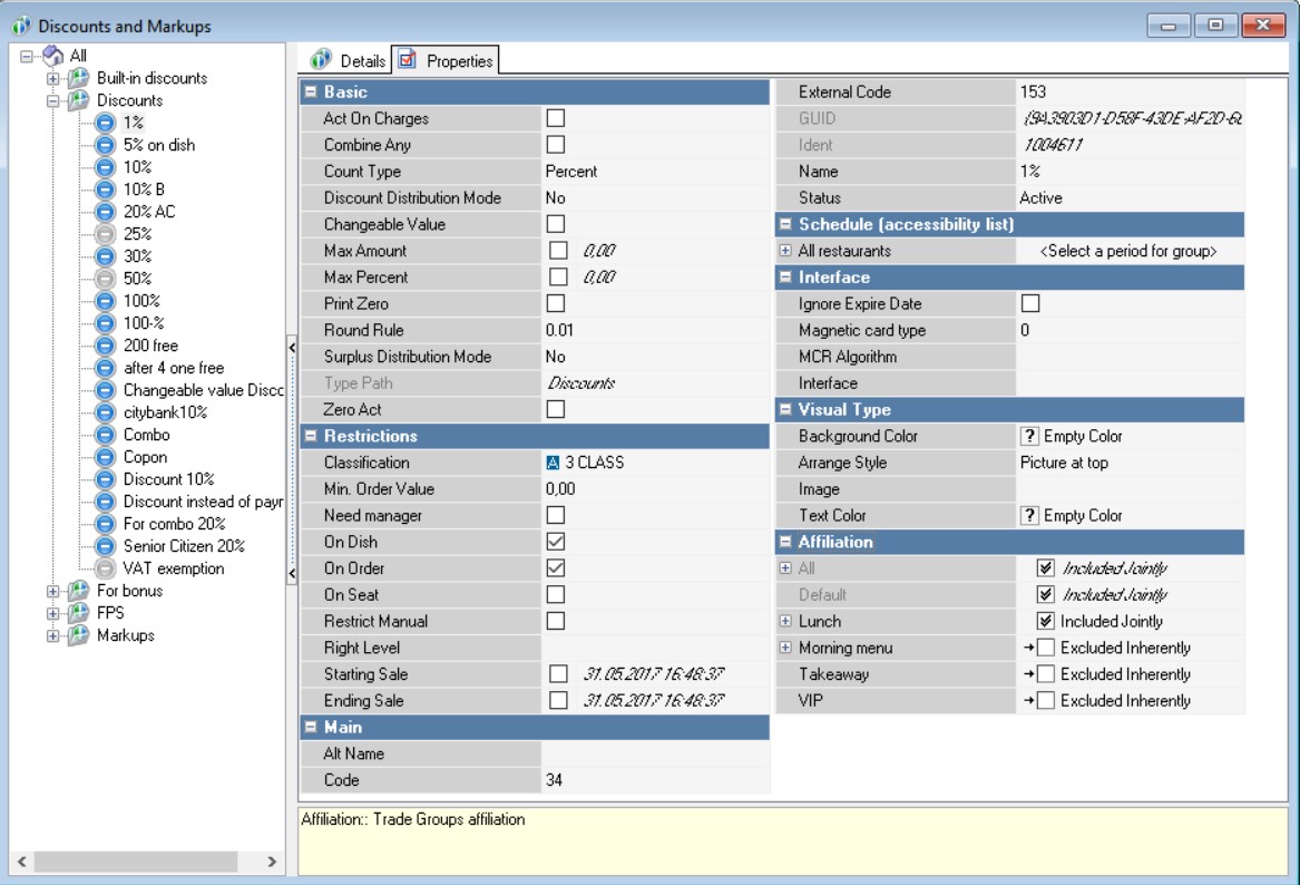
- In the Properties tab, complete the fields:
Basic Section
- Applies to Margins – The discount applies to menu items subject to markup.
- Combine Any – The discount will be applied regardless of any other discounts.
- Count Type – The discount may be granted either as a percentage or in rubles.
- Changeable Value – The discount value can be manually adjusted.
- Print Zero – Display the discount on the receipt even if its value is zero.
- Max Percent – The maximum allowable discount percentage relative to the menu item price.
- Max Amount – The highest possible discount amount attainable.
- Round Rule – Rounding rule for the discount.
- Type Path – Automatically filled if there are subtypes within groups.
- Zero Act – A zero-value discount is retained in the database and participates in composition.
Restrictions Section
- Classification — classification of categories to which the discount will apply
- Min. Order Value — the minimum amount that a guest must pay after the discount is applied
- Need manager — the discount can only be applied to the order after manager approval
- On Dish — the discount will apply to the menu item
- On Order — the discount will apply to the order
- On Seat — the discount will apply to the seat
- Restrict Manual — adding a discount manually is prohibited
- Right Level — access rights to the object
- Starting Sale — date and time when the discount comes into effect
- Ending Sale — date and time when the discount ceases to be effective.
Schedule (accessibility list) Section — if you have multiple restaurants, you can configure the application of discounts at each of them.
Expand the field All Restaurants, select the region, and find the desired restaurant; from the dropdown list, choose the necessary parameter for each restaurant.
Main Section
- Code — a unique code among items for quick access at the cash register, assigned automatically;
- External Code — a unique code among items for integration with other programs, such as Store House, assigned automatically;
- GUID — an external identifier for the item, assigned automatically;
- Identifier — an internal identifier, assigned automatically;
- Name — the name of the discount; this is a mandatory field that must be specified manually;
- Status — to enable discounts, it is necessary to set it to Active.
Visual Type Section
- Background Color — the background color of the button at the cash register;
- Arrange Style — the positioning of the image and text on the button;
- Image — the image for the button at the cash register;
- Text Color — the color of the text on the button.
Please ensure to save the changes.
Creating a Detail Level
After creating a discount, it is necessary to add Details so that the system understands when and on what to apply the discounts. To do this:
- Select the desired discount and open the Details tab;
- Right-click on the field and select New Detail;
- Fill in the properties of the detail level for the discount in percentage or fixed amount and save the changes;
- Return to the properties of the discount and change its status to Active;

The discount has been created.
The first stage of configuring discounts is complete. Now it is necessary to set its Usage so that the discount functions at the cash register. For more information on this, please refer to the article Directory Usage of Discounts and Markups.
Properties of Detail Level for Percentage Discount
If you have selected a percentage discount, the properties of its Detail Level will be as follows:
Basic section
- Percent – the percentage of the discount
- Bonus Percent – the percentage of the bonus
Restrictions section
- Concept – condition for the concept
- Franchisee – condition for the franchisee
- Bonus Type – the type of bonus for which the discount will be applied
- Category – the category classification of menu items to which the discount applies
- Min Amount – the minimum order value after which the discount is applicable
- Region – the region in which the discount is valid
- Guest Type – select the type of guests for whom the discount will apply
- Min Quantity – the minimum number of portions of menu items required for the discount to take effect
- Restaurant – select the restaurant in which the discount will be valid
- Max Guests – the maximum number of guests in an order for which the discount is applicable
Main section
- GUID – external identifier of the item, assigned automatically
- Ident – internal identifier, assigned automatically
Order section
- Order Category – order category of the tax policy.
Properties of Detail Level for Fixed Amount Discount
If you have selected a fixed amount discount, the properties of its Detail Level will be as follows:
Main section
- Amount – the amount of the discount
- Bonus Percent – the percentage of the bonus
Restrictions section
- Concept – condition for the concept
- Franchisee – condition for the franchisee
- Bonus Type – the type of bonus for which the discount will be applied
- Min Amount – the minimum order value after which the discount is applicable
- Region – the region in which the discount is valid
- Guest Type – select the type of guests for whom the discount will apply
- Restaurant – select the restaurant in which the discount will be valid
- Max Guests – the maximum number of guests in an order for which the discount is applicable
Main section
- GUID – external identifier of the item, assigned automatically
- Ident – internal identifier, assigned automatically
Order section
- Order Category – order category of the tax policy.
Discounts created must be applied manually. To enable automatic application of discounts, it is necessary to configure a usage rule.