Creation of a Markup
To implement markups at the cash register, they must be configured in advance. To create a markup, it is necessary to establish:
- A type of markup
- A markup itself. There are two types:
- Distributable markups. These markups do not have a tax group
- Non-distributable markups. These markups have a tax group
- A Detail Level for the markup.
Markups for payment are not available when the discount redistribution option is enabled.
Creation of a Markup Type
- Navigate to the Money > Discounts and Markups menu
- Right-click on the All group to bring up the context menu and select New Discount Type
- Assign a name to the new markup type and set its status to Active
If you wish to create a subtype of markup, right-click on the name of the parent type and select New Discount Type. Assign a name to the subtype and set its status to Active - Save the changes.
Creation of a Markup
A markup is considered distributable if it does not have an assigned tax group. The amount of the markup is distributed in the order proportionally to the amounts of menu items.
- Select the desired type of markup
- Navigate to the Discounts/Markups tab
- Right-click in the field and select New Markup
Fill in the properties of the markup
A markup cannot be set to "Active" status until a Detail Level has been created. Keep the markup in "Draft" or "Inactive" status.
- Save the changes.

The markup has been created; next, it is necessary to configure the Detail Level.
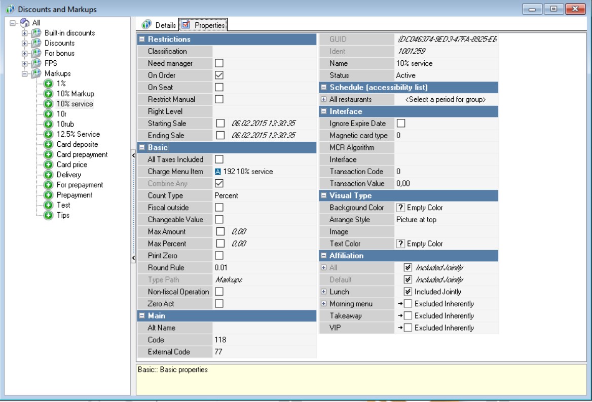
Markup Properties
Basic Section
- Act On Charges – markup applies to menu items which are already subject to another markup;
- All Taxes Included – this setting works only for non-distributable markups;
- Count Type – markup can be provided either as percentage or rubles;
- Changeable value – manual change of markup value is possible;
- Max Amount – maximum amount up to which the markup may reach;
- Max Percent – maximum allowable markup percentage from the cost of menu item;
- Print Zero – display markup on receipt even if its value equals zero;
- Round Rule – rounding rule applied to markup;
- Type Path – field gets filled automatically;
- Zero Act – zero markup remains in database and participates in composition.
Restrictions Section
- Classification – classification of categories to which the markup will apply;
- Need Manager – applying markup to an order requires prior approval by the manager;
- On Dish – markup spreads over specific menu item;
- On Order – markup spreads over entire order;
- On Seat – markup spreads over designated seat;
- Restrict Manual – prohibits adding markup manually;
- Right Level – selection of access right to trade object which cashier's employee must have so described currency becomes available for choice;
- Starting Sale – date and time when markup starts being active;
- Ending Sale – date and time when markup ceases being active.
Section Schedule (accessibility list) – if you have several restaurants, you can set application of markups in each one of them.
Expand All Restaurants field, select region and find required restaurant. From drop-down list choose necessary parameter for every restaurant.
Main Section
- Code – unique code among elements for quick access at cash register, assigned automatically;
- External Code – unique code among elements for connection with other programs, e.g. Store House, assigned automatically;
- GUID – external identifier of element, assigned automatically;
- Identifier – internal identifier, assigned automatically;
- Name – name of markup. This mandatory field needs to be specified manually;
- Status – for markups to work it’s essential to switch their status to Active.
Interface Section
- Ignore Expiration Date – cancellation of expiry period of discount cards (not to confuse with PDS cards) is allowed. This property does not exist if MCR algorithm attribute has no value entered;
- Magnetic Card Type – number written on magnetic card of this discount.
The property appears only for discounts where MCR-algorithm attribute is completed. It might be used within MCR-algorithm parameter for defining this discount. This property doesn’t appear if MCR algorithm attribute isn’t filled out; - MCR Algorithm – if enterprise uses magnetic card reader, then MCR algorithm of this discount should be indicated here to select discount. When filling out this attribute Discount properties Magnetic Card Type and Ignore Expiration Date become visible;
- Transaction Code – transaction code for balance top-up of card;
- Transaction Values – Far Card payment card transaction value if transaction code differs from zero.
Visualization Section
- Background color – background color of button at cash register;
- Arrange style – position of picture and text on button;
- Image – image for button at cash register;
- Text color – text color on button.
Creation of Non-distributable Markup
A markup is considered non-distributable if a tax group is selected for it. The total amount of a non-distributable markup is listed separately in the order details. To create a non-distributable markup:
- Select the appropriate markup type
- Navigate to Discounts / Markups tab
- Right-click on the field and select New Non-distributable Markup
Fill in the markup properties and select Markup Dish.
It is impossible to activate the markup until detailing is created. Leave the markup in Draft or Inactive status.
- Save changes.

Markup creation is complete; next step is configuring detail level.
Properties of Non-distributable Markups
Basic Section
- All Taxes Included – regardless of Tax Addition to Price settings in Taxes directory, all taxes will always be treated as inclusive. Setting applicable for tips
- Markup Dish – select menu item for processing markup. Choose preset menu item Non-distributable Markup or create your own with price Not Set
- Count Type – markup can be provided either as percentage or fixed amount
- Fiscal Outside – operation is fiscal in external system
- Changeable Value – manual adjustment of markup value is permitted
- Max Amount – maximum amount up to which the markup may reach
- Max Percent – maximum permissible markup percentage relative to menu item cost
- Print Zero – display markup on receipt even if its value equals zero
- Round Rule – rounding rule applied to markup
- Type Path – field fills automatically
- Non-fiscal operation. Since non-fiscal markups do not print on fiscal receipts, there will be discrepancies between cash registers and fiscal reports. These differences can be corrected using fiscal documents about money deposits into cash register. Tip deposit slip will only be printed if both settings Non-Fiscal Operation and Tip Accounting are enabled
- Zero Act – zero markup stays in database and takes part in composition.
Restrictions Section
- Multiple Times – option appears if Amount markup type is selected. With Multiple Times setting enabled, fixed amount markup will be applied multiple times. Percentage-based and fixed amount limitations cannot be utilized simultaneously
- Classification – classification of categories to which the markup will apply
- Need Manager – applying markup to an order requires prior approval by manager
- On Order – markup spreads over entire order
- On Seat – markup spreads over designated seat
- Restrict Manual – prohibits adding markup manually
- Right Level – selection of access right to trade object which cashier's employee must have so described currency becomes available for choice
- Starting Sale – date and time when markup begins being effective
- Ending Sale – date and time when markup stops being effective.
Section Schedule (accessibility list) – if you have several restaurants, you can set application of markups in each one of them.
Expand All Restaurants field, select region and find required restaurant. From drop-down list choose necessary parameter for every restaurant.
Main Section
- Code – unique code among elements for quick access at cash register, assigned automatically;
- External Code – unique code among elements for connection with other programs, e.g. Store House, assigned automatically;
- GUID – external identifier of element, assigned automatically;
- Identifier – internal identifier, assigned automatically;
- Name – name of markup. This mandatory field needs to be specified manually;
- Status – for markups to work it’s essential to switch their status to Active.
Interface Section
- Ignore Expiration Date – cancellation of expiry period of discount cards (not to confuse with PDS cards) is allowed. This property does not exist if MCR algorithm attribute has no value entered;
- Magnetic Card Type – number written on magnetic card of this discount.
The property appears only for discounts where MCR-algorithm attribute is completed. It might be used within MCR-algorithm parameter for defining this discount. This property doesn’t appear if MCR algorithm attribute isn’t filled out; - MCR Algorithm – if enterprise uses magnetic card reader, then MCR algorithm of this discount should be indicated here to select discount. When filling out this attribute Discount properties Magnetic Card Type and Ignore Expiration Date become visible;
- Transaction Code – transaction code for balance top-up of card;
- Transaction Values – Far Card payment card transaction value if transaction code differs from zero.
Visualization Section
- Background color – background color of button at cash register;
- Arrange style – position of picture and text on button;
- Image – image for button at cash register;
- Text color – text color on button.
Creating Detail Levels
After creating a markup, it is necessary to add detail levels so that the system understands what menu items and when markups should be applied to them. To do this:
- Select the required markup and open the Details tab
- Click on the field with your right mouse button and select New Detailization
- Fill out the properties of the markup and save changes
- Return to the markup properties and change its status to Active.

The markup has been created.
The first stage of setting up markups is completed. Now you need to specify their Usage so that the markup will work at the cash register. For more information about this read the article Directory of Discount and Markup Usages.
Properties of Detail Levels for Percentage-Based Markups
If you've chosen percentage-based markups, then the properties of their detail levels are as follows:
Basic Section
- Percent — markup percentage;
- Bonus Percent — bonus percentage.
Restrictions Section
- Concept — condition for concept
- Franchisee — condition for franchisee
- Bonus Type — upon receiving which type of bonus the markup will apply
- Min Amount — minimum order value from which the markup becomes active
- Region — region where the markup applies
- Min Quantity — minimum number of portions of menu items needed for the markup to trigger
- Guest Type — choose guest types to whom the markup will apply
- Restaurant — choose restaurant where the markup will apply
- Max Guests — maximum number of guests per order to which the markup applies.
Main Section
- GUID — external identifier assigned automatically
- Identifier — internal identifier assigned automatically.
Order Section
- Order Category — tax policy order category.
Properties of Detail Levels for Fixed-Amount Markups
If you've selected fixed-amount markups, then the properties of their detail levels are as follows:
Basic Section
- Amount — fixed amount markup
- Bonus percent — bonus percentage
Restrictions Section
- Concept — condition for concept
- Franchisee — condition for franchisee
- Bonus Type — upon receiving which type of bonus the markup will apply
- Min Amount — minimum order value from which the markup becomes active
- Region — region where the markup applies
- Min guests — minimum number of guests per order to which the markup applies;
- Guest Type — choose guest types to whom the markup will apply
- Restaurant — choose restaurant where the markup will apply
- Max Guests — maximum number of guests per order to which the markup applies.
Main Section
- GUID — external identifier assigned automatically
- Identifier — internal identifier assigned automatically.
Order Section
- Order Category — tax policy order category.