Before creating a discount on category, it is necessary to create a group and category for menu items in the directory of Menu Classifications under Menu > Menu Classifications where the rule "Discount on Dish Categories" applies. In this example, the category Discount on Salads has been created. Add required dishes to the newly created category. Here two dishes have been added – Asian Coleslaw and Tuna Salad.

In the directory of Menu go to properties of menu items "Asian Coleslaw" and "Tuna Salad". Under Classifications Properties select the appropriate category from the created group Discount – "Discount on Salads".

In the directory of Discounts & Markups create a discount. For instructions on how to create discounts refer to the article Creating Discounts.
In the Restrictions section of the created discount's properties allow its application On Order and specify the classification of menu items you have created.

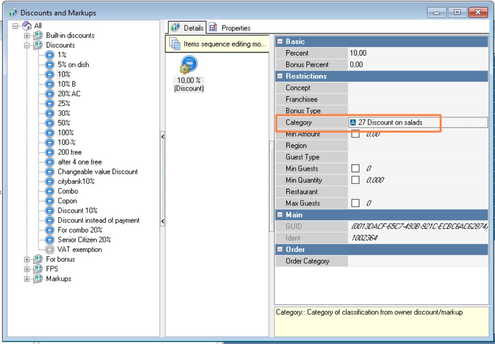
In the Detail Level settings of the discount choose the relevant menu item category which will be subject to the discount.

The discount can either be automatic or manually added to an order.
- Example: A 10% discount has been set on the category of dishes called "Salads". The order includes three menu items: "Tuna Salad" (price 150 rubles), "Tuna Salad" (price 200 rubles), "Ice Cream" (70 rubles). The discount will apply to the dishes "Tuna Salad", "Tuna Salad". The total discount amount will be 35 rubles=15rub+20rub.