Setting up undistributed markup for advance payment
Preliminary settings
Parameter configuration
Configure prepayment accounting in printed documents. To do this:
- Go to menu Settings > Parameters
- Expand Options usage section
- Find and expand Printed Documents section
- Select Prepay Accounting and go to its properties
- In Basic section select Value field. From drop-down list choose Receipt value
- Save changes.

Activation of tax group
Make sure you have activated the required tax group. For this purpose:
- Go to menu Money > Taxes
- Choose Advance 20% group and proceed to its properties
Note that the group may be called Advance 18%- If you're using this group in other processes then create a new one where tax will be 20%.
- If you want to use this group you can change its name in Properties as well as remember to replace percentage in tax policy. Please refer to article Directory of Tax Groups for more details.
- In Status field select Active
- Save changes.

Menu Item Configuration
To set up a undistributed markup, it is necessary to create a menu item on which the markup will apply. Since we need to configure an option for advance payments across all the menu, create a new undistributed menu item:
- Navigate to Menu > Menu
- Select preset menu group Undistributable Markups
- Proceed to Menu Items tab and right-click on the field to create New Menu Item
- Fill out the menu item's properties:
- Set the menu item’s name e.g., "Prepayment"
- Move it to Active status
- In Basic section select Item kind field and set value Payment
- The selection of Product type field represents the setting of Calculation Subject Attribute (CSA).
- You can view Item kinds by navigating through Settings > Setup > Enumerated Attributes.
- In Basic section select Fiscal Group field and pick Advance 20%
- In Prices section leave Not Specified values in all fields so that the menu item does not appear at cash registers
- Save changes.

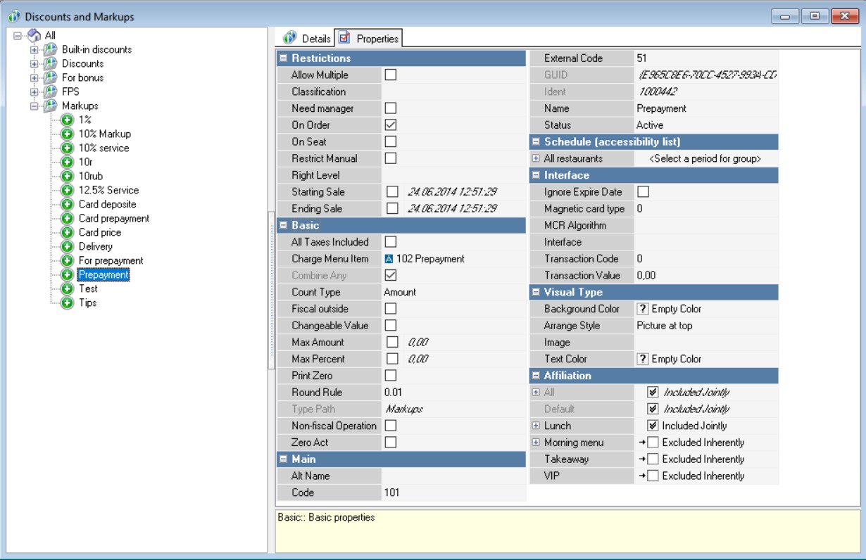
Creating advance payment
After preliminary configurations are complete, proceed to creating a undistributed markup for advance payment.
Markup creation
- Navigate to Money > Discounts & Markups
- Create a new markup type or select existing one
- Switch to Discount/Markup tab
- Right-click on the field and select New Undistributed Markup
- Complete markup properties
For configuring advance payment ensure that the following parameters are filled under Basic section:- Charge Menu Item — select For Prepayment menu item created earlier
- Count Type — select Amount value
- Under Restrictions activate Allow Multiple and On Order settings
- Save changes.

Creating Detail Levels
- In the created markup, go to the Details tab
- Right-click on an empty field and select New Detail (Level)
- Set the amount equal to zero
- Save changes.

Setting up Reason for Money Deposit
It is necessary to create a new reason for money deposit so that the system accepts values entered at the cash register as advance payment. To do this:
- Go to menu Money > Reasons of Deposit/Collect money
- Right-click on the reasons field and select New Reason of Deposit/Collect money
- Fill out the properties of the reason:
- In the Interface section activate the setting Prepayment Reason
- A hidden Markup field will appear — choose the previously created markup
- In the Print section from the drop-down list select Fiscal Settlement of Prepayment
- In the Basic section set Name for the reason, e.g., Prepayment, and change Status to Active
- Save changes.

Currency Configuration
To ensure proper functioning of the created markup, it is necessary to add a Prepayment configuration to currencies. For this purpose:
- Go to the menu Money > Currencies
- Select the required currency and proceed to its Properties
In the Restrictions section enable the Prepayment option
The Prepayment option must be enabled for all currencies which are intended to be used for prepayments
- Save changes.
Note:
- If the Without Change setting is activated for a currency, then payments can only be made using this currency after menu items have been added to the order, and for no less than the total amount of the order
- If a prepayment has been made by bank card where the Not in Change setting is active and the Without Change setting is deactivated, when the order amount is lower than the prepayment amount, change can be given
For more information about advance payments, refer to the article Fiscal Prepayment.
Working at the Cash Register
To activate prepayment at the cash register:
- Open the cash application
- Create an order
- Below the numeric panel click on the Pay button
- Choose Prepayments (Advances)
- Select how the guest will pay the prepayment and choose the currency
- On the numeric panel enter the amount of prepayment and tap the Prepayment button

- If everything is configured correctly, the entered amount will appear on the orders panel marked as prepayment
